人工智能自动sql优化工具–SQLTuning for SQL Server
针对这种情况,人工智能自动SQL优化工具应运而生。现在我就向大家介绍这样一款工具:SQLTuning for SQL Server。
1. SQL Tuning 简介
SQL Turning是Quest公司出品的Quest Central软件中的一个工具。
QuestCentral(图1)是一款集成化、图形化、跨平台的数据库管理解决方案,可以同时管理Oracle、DB2 和 SQL server 数据库。它包含了如下的多个工具:
数据库管理(DBA)
数据库监控(Monitoring Pack)
数据库诊断 (Spotlight Diagnostics)
数据库分析 (Database Analysis)
SQL优化 (SQL Tuning)
空间管理 (Space Management)
压力测试 (Load Generator)
数据生成 (Data Generator)
PL/SQL 开发 (TOAD)
专家建议 (Knowledge Expert)
今天,我们只介绍其中的SQL优化(SQL Tuning for SQL Server) 的使用方法。

图1 quest central界面
2. 使用SQL Tuning 优化SQL
下面我们用SQLServer自带的Northwind数据库为例,帮助大家了解如何使用SQLTuning优化SQL。
(1)建立连接。
在QuestCentral主界面上的“Database”树上选择“SQLServer”,然后在下方出现的“Tools”框中选择“SQLTuning”选项,打开“Lanch SQL Tuning for SQL ServerConnections”对话框(图2)。我们在这里建立数据库服务器的连接,以后的分析工作都会在它上面完成。

图2 “建立连接”对话框
双击“NewConnection”图标,在弹出窗口中输入数据库的信息,单击“OK”,然后单击“Connect”即可。
(2)分析原始SQL语句 。
在打开窗口的“OriangalSQL”文本框内输入需要分析的原始SQL语句,代码如下:
/*查询卖出价个不同的同一货物名称*/
select DISTINCT c.CompanyName,p.ProductName
from [Order Details] od1,[Order Details] od2 , Orders o1 , Orderso2,Customers c, Products p
where od1.UnitPrice<>od2.UnitPrice andod1.ProductID=od2.ProductID
and od1.OrderID=o1.OrderID
and od2.OrderID=o2.OrderID
and o1.CustomerID=o2.CustomerID
and o1.CustomerID=C.CustomerID
首先在界面左上方选择数据库,然后点击工具栏上的“Execute”按钮,执行原始的SQL语句,SQLTuning会自动分析SQL的执行计划,并把分析结果显示到界面上(图3)。
图3 分析原始SQL语句
(3)优化SQL。
现在我们点击工具栏上的“Optimize Statement”按钮,让SQLTuning开始优化SQL,完成后,可以看到SQLTuning产生了34条与原始SQL等价的优化方案(图4)。
图4 SQL优化方案
(4)获得最优SQL。
接下来,我们来执行上面产生的优化方案,以选出性能最佳的等效SQL语句。在列表中选择需要执行的优化方案(默认已全部选中),然后点击工具栏上的“Execute”按钮旁边的下拉菜单,选择“ExecuteSelected”。等到所有SQL运行完成后,点击界面左方的“TuningResolution”按钮,可以看到最优的SQL已经出来啦,运行时间竟然可以提高52%!(图5)
图5 “Tuning Resolution”界面
(5)学习书写专家级的SQL语句。
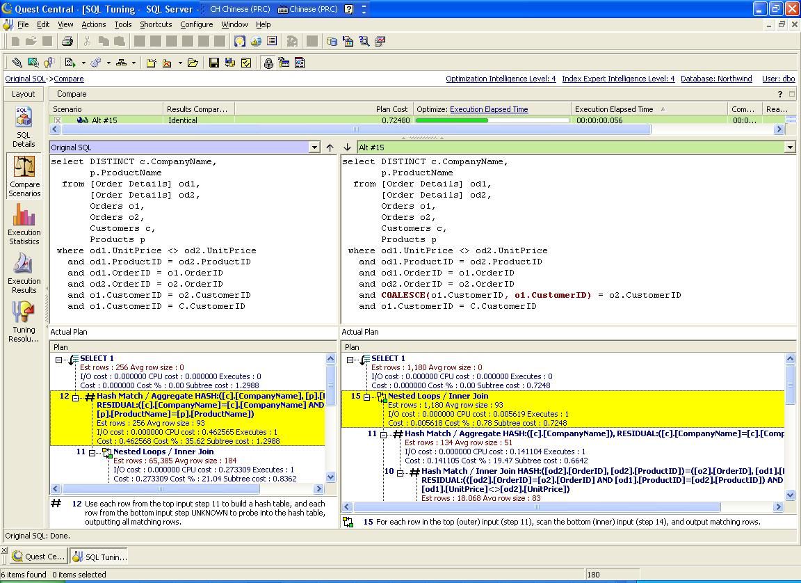
通过上面的步骤,我们已经可以实现自动优化SQL语句,但更重要的是,我们还可以学习如何书写这样高性能的SQL语句。点击界面左方的“CompareScenarios”按钮,我们可以比较优化方案和原始SQL中的任意2条SQL语句,SQLTuning会将它们之间的不同之处以不同颜色表示出来,还可以在下方的“执行计划”中,通过比较两条SQL语句的执行计划的不同,来了解其中的差异(图6)。
图6 “Compare Scenarios”界面
3.小结
SQLTuning等人工智能自动SQL优化工具的出现,为我们节省出大量的时间和精力。借助这些工具的帮助,书写专家级的SQL语句将不再是难事。